Êtes-vous prêt à révolutionner votre flux de travail de conception de base de données ? Créer un professionnel Diagramme Entité-Relation impliquait des heures de glissement manuel de formes et de dessin méticuleux de connexions. Plus maintenant ! Avec le générateur de MCD alimenté par l’IA intégré directement dans Visual Paradigm, vous pouvez générer un Diagramme Entité-Relation à partir de descriptions textuelles simples en quelques secondes seulement. Que vous construisiez un système de bibliothèque complexe ou un inventaire de détail à fort trafic, cet outil de création de diagrammes facile à utiliser utilise une intelligence avancée pour gérer les tâches lourdes, vous permettant de vous concentrer sur l’architecture de haut niveau plutôt que sur la mise en forme manuelle !
Points clés pour la modélisation pilotée par l’IA
-
Transformation instantanée du modèle : Transformez les exigences en langage naturel en schémas de base de données précis.
-
Notation conforme aux normes : Utilisez automatiquement la notation Crow’s Foot ou IDEF1X correcte pour les entités et les relations.
-
Exploration rapide : Testez différents scénarios architecturaux en ajustant simplement votre requête textuelle.
-
Éditabilité complète : Chaque élément généré est un objet natif de Visual Paradigm, prêt à être affiné manuellement.
Le flux de travail principal : comment générer des diagrammes Entité-Relation avec l’IA
Le parcours vers un modèle de base de données parfait commence dans l’environnement robuste de Visual Paradigm Desktop. Pour déclencher la magie, accédez simplement au menu principal et sélectionnez Outils > Génération de diagrammes par IA. Cela ouvre un portail dédié où vos descriptions verbales sont traduites en plans structurels. C’est le point de départ ultime pour tout ingénieur logiciel ou architecte de données qui valorise l’efficacité !
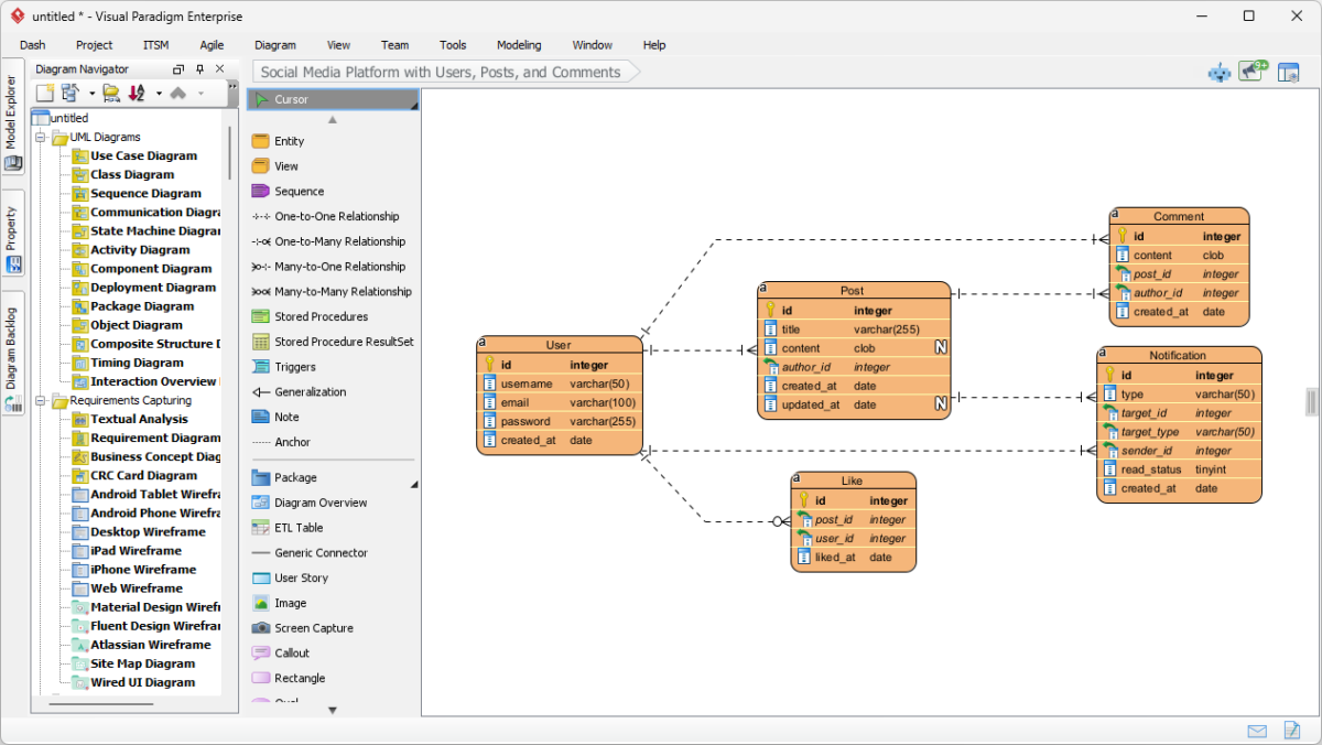
Dès l’apparition de la fenêtre de génération, vous êtes confronté à une interface simplifiée conçue pour une productivité maximale. Tout d’abord, assurez-vous d’avoir sélectionné Diagramme Entité-Relation dans le menu déroulant du type de diagramme. Ensuite, saisissez votre requête descriptive dans le champ Sujet. Pour notre exemple, nous avons fourni une exigence très précise : « Un MCD de gestion de bibliothèque qui définit les relations entre les livres, les membres et les emprunts. » Cette clarté permet au logiciel professionnel de diagrammation par IA d’inférer les entités nécessaires telles que les ISBN, les dates d’échéance et les types d’adhésion sans instruction supplémentaire !
Analyse de la sortie intelligente
Après avoir cliqué sur « OK », le outil de conception alimenté par l’IA effectue une analyse approfondie de votre texte et construit un modèle complet. Dans notre scénario de gestion de bibliothèque, l’IA a correctement identifié et créé des entités telles que CatalogEntry, Livre, Exemplaire, Membre et Emprunt. Il a même suggéré intelligemment des tables de support telles que Amende, Paiement, Personnel et EnregistrementEnRetard afin de garantir une logique de système complète. Chaque clé primaire, clé étrangère et connexion de cardinalité est placée avec précision, offrant une base solide pour la documentation de votre base de données.
L’un des aspects les plus puissants de cette fonctionnalité est que le résultat n’est pas une image statique, mais un modèle entièrement intégré et éditable. Vous pouvez effectuer des ajustements immédiats pour adapter le diagramme à vos besoins spécifiques. Que vous ayez besoin de renommer un attribut, d’ajouter une nouvelle entité ou de modifier un type de relation — par exemple, changer une connexion en une relation un-à-un—l’interface intuitive permet des ajustements manuels fluides à l’aide du catalogue de ressources et des outils d’édition.
Conclusion : Améliorez votre stratégie de conception
En choisissant de générer un diagramme d’entité-associationmodèles avec l’IA de pointe de Visual Paradigm, vous ne gagnez pas seulement du temps ; vous vous assurez que votre documentation suit les meilleures pratiques de l’industrie dès le premier clic. Ce outil professionnel d’ERD alimenté par l’IApont entre les exigences conceptuelles et l’exécution technique, en faisant de lui le meilleur logiciel facile à utiliserpour les équipes de développement modernes. Expérimentez l’avenir de la modélisation visuelle dès aujourd’hui et laissez votre créativité guider le chemin !
Prêt à transformer votre flux de travail ?
Libérez tout le potentiel de votre processus de conception en téléchargeant la dernière version de Visual Paradigm. Suivez le lien ci-dessous pour commencer avec l’application de diagrammation par IA la plus avancée au mondeapplication de diagrammation par IA.
Téléchargez Visual Paradigm Desktop : https://www.visual-paradigm.com/download/
Liens connexes
Diagrammes Entité-Relation (ERD) sont des outils fondamentaux pour la conception de bases de données et la modélisation des données, utilisés pour visualiser la structure statique des systèmes d’information en définissant les entités, les attributs et leurs interactions. Visual Paradigm propose un ensemble complet de outils ERD—disponibles à la fois sur poste de travail et dans le cloud—qui soutiennent diverses normes, notamment la notation de Chen, afin de faciliter le développement précis des schémas. Les évolutions récentes de la plateforme incluent désormais des fonctionnalités alimentées par l’IA capables de générer instantanément des ERD éditables à partir de descriptions en langage naturel ou par l’ingénierie inverse des bases de données existantes, ce qui simplifie considérablement le flux de mise en œuvre.
-
Qu’est-ce qu’un diagramme Entité-Relation (ERD) ? – Guide Visual Paradigm: Une ressource complète couvrant les composants, la notation et l’importance des ERD dans la modélisation des bases de données modernes.
-
Outil ERD Visual Paradigm – Créer des diagrammes Entité-Relation en ligne: Des détails sur un puissant éditeur basé sur le web conçu pour une conception intuitive par glisser-déposer de schémas de bases de données complexes.
-
Comment modéliser une base de données relationnelle avec ERD – Tutoriel Visual Paradigm: Un tutoriel pratique et étape par étape guidant les utilisateurs de la modélisation conceptuelle des données à la mise en œuvre finale.
-
Conception de bases de données avec des outils ERD – Guide Visual Paradigm: Explore les meilleures pratiques pour construire des bases de données évolutives et robustes, et synchroniser les modèles à travers différentes étapes de développement.
-
Nouveaux types de diagrammes ajoutés au générateur de diagrammes par IA : DFD et ERD: Informations sur les dernières capacités de l’IA qui permettent aux utilisateurs de créer automatiquement des ERD structurés à partir de simples prompts textuels.
-
Simplification de la modélisation Entité-Relation avec Visual Paradigm: Un aperçu détaillé sur la manière de passer efficacement des concepts initiaux de données à la mise en œuvre en utilisant des outils de modélisation visuelle.

