Posted inAI Database Design
Automatizando Modelos de Gestão de Biblioteca: Gere ERDs Profissionais com o Visual Paradigm AI
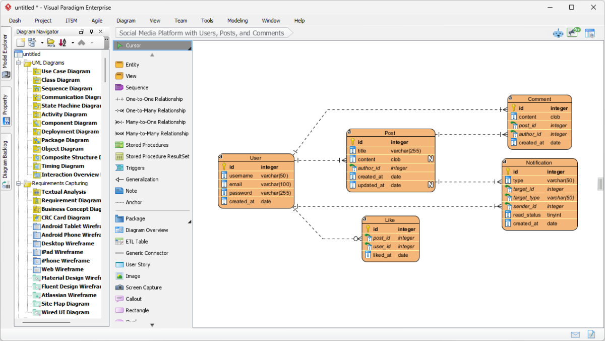
Learn how to generate Entity Relationship Diagrams from text using Visual Paradigm AI. Automate your database design and library management models today.

