Skip to content
Viz Read Traditional Chinese - AI, Software & Digital Insights Viz Read Traditional Chinese - AI, Software & Digital Insights
  • Home

Database Design

Home » Database Design
自動化圖書館管理模型:使用 Visual Paradigm AI 生成專業的實體關係圖
Posted inAI Database Design

自動化圖書館管理模型:使用 Visual Paradigm AI 生成專業的實體關係圖

Learn how to generate Entity Relationship Diagrams from text using Visual Paradigm AI. Automate your database design and library management models today.
Posted inAI Database Design

實體-關係圖(ERD)建模的完整指南

ERD 仍然是設計關係型資料庫、溝通資料需求以及避免後期高昂…
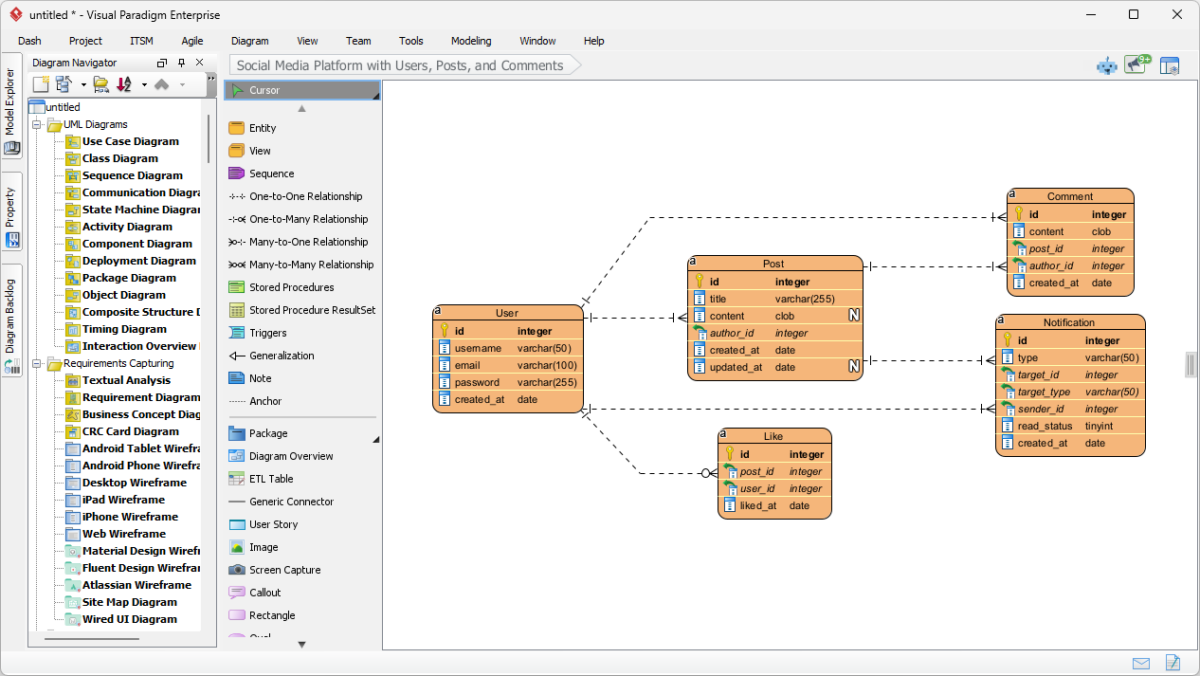
建模社交媒體平台資料庫:在 Visual Paradigm 中透過 AI 技術生成實體關係圖
Posted inAI Database Design

建模社交媒體平台資料庫:在 Visual Paradigm 中透過 AI 技術生成實體關係圖

Learn how to use Visual Paradigm's AI to instantly generate professional ER diagrams for a social media platform database from simple text prompts.
Language
找不到可用的譯文內容。
分類
  • Agile
  • AI
  • AI Chatbot
  • AI Image Translator
  • AI Visual Modeling
  • Animation Tool
  • ArchiMate
  • BPMN
  • Cloud Architecture Diagram
  • Content & Visual
  • Database Design
  • ERD
  • Flipbook Tool
  • OpenDocs
  • Project Management
  • Software Development
  • Strategic Analysis
  • TOGAF
  • Uncategorized
  • Unified Modeling Language

Recent Posts

  • 資料架構師的 ArchiMate:將資訊與商業目標對齊
  • 理解ArchiMate:從基礎到高級概念
  • 建立堅實基礎:為有志成為企業架構師者打造的ArchiMate
  • ArchiMate 3 深度解析:複雜模型的進階技術
  • ArchiMate 解釋:企業架構的視覺之旅
Copyright 2026 — Viz Read Traditional Chinese - AI, Software & Digital Insights. All rights reserved.
Scroll to Top