Posted inAI Database Design
Tự động hóa các mô hình quản lý thư viện: Tạo sơ đồ quan hệ thực thể chuyên nghiệp với AI của Visual Paradigm
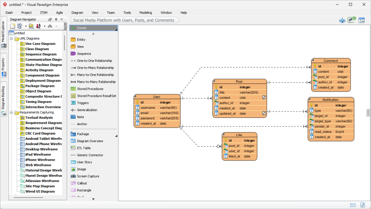
Learn how to generate Entity Relationship Diagrams from text using Visual Paradigm AI. Automate your database design and library management models today.

