Posted inAI Database Design
Mengotomatisasi Model Manajemen Perpustakaan: Hasilkan ERD Profesional dengan AI Visual Paradigm
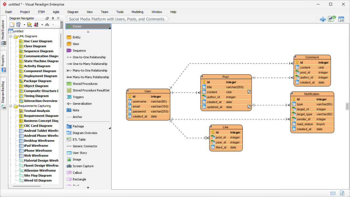
Learn how to generate Entity Relationship Diagrams from text using Visual Paradigm AI. Automate your database design and library management models today.

