Skip to content
Viz Read Japanese - AI, Software & Digital Insights Viz Read Japanese - AI, Software & Digital Insights
  • Home

AI

Home » AI » ページ 6
問題からレポートへ:AIがUse Caseの旅をどう導くか
Posted inAI Software Development Unified Modeling Language

問題からレポートへ:AIがUse Caseの旅をどう導くか

Discover how AI guides your use case journey from problem to report with Visual Paradigm's intelligent development assistant.
ユースケース駆動開発におけるUMLシーケンス図の包括的ガイド:何であるか、なぜ重要か、どのように作成するか、そしてAIがそれを簡単にすること
Posted inAI AI Visual Modeling

ユースケース駆動開発におけるUMLシーケンス図の包括的ガイド:何であるか、なぜ重要か、どのように作成するか、そしてAIがそれを簡単にすること

現代のソフトウェア開発において、ユースケース駆動設計は効果的…
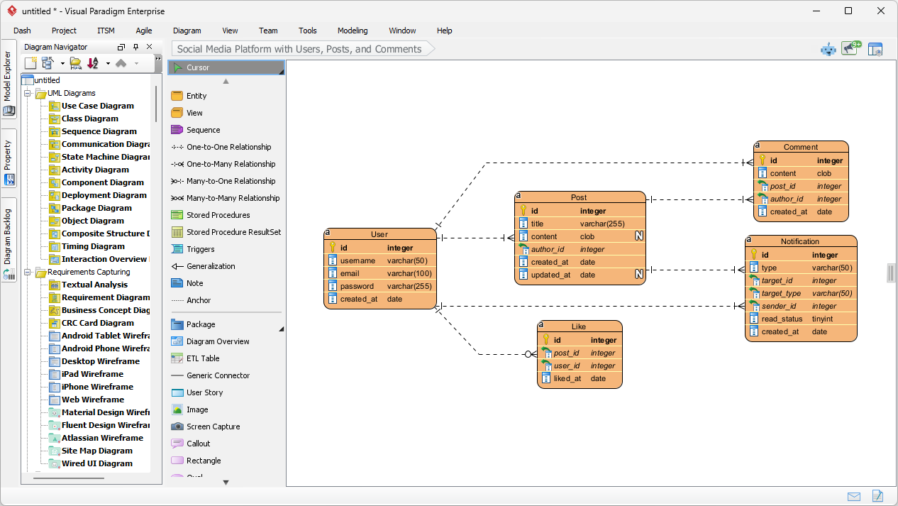
ソーシャルメディアプラットフォームのデータベース設計:Visual ParadigmにおけるAI駆動のERD生成
Posted inAI Database Design

ソーシャルメディアプラットフォームのデータベース設計:Visual ParadigmにおけるAI駆動のERD生成

Learn how to use Visual Paradigm's AI to instantly generate professional ER diagrams for a social media platform database from simple text prompts.

投稿のページ送り

Previous page 1 … 4 5 6
Language
翻訳はみつかりませんでした
カテゴリー
  • Agile
  • AI
  • AI Chatbot
  • AI Image Translator
  • AI Visual Modeling
  • Animation Tool
  • ArchiMate
  • BPMN
  • C4 Model
  • Cloud Architecture Diagram
  • Content & Visual
  • Database Design
  • ERD
  • Flipbook Tool
  • OpenDocs
  • Project Management
  • Scrum
  • Software Development
  • Strategic Analysis
  • TOGAF
  • Uncategorized
  • Unified Modeling Language

Recent Posts

  • チャットからドキュメントへ:Visual ParadigmのAIチャットボットとOpenDocs連携機能の実践レビュー
  • データアーキテクトのためのArchiMate:情報とビジネス目標の整合
  • ArchiMateの理解:基礎から高度なコンセプトまで
  • 強固な基盤の構築:将来の企業アーキテクト向けArchiMate
  • ArchiMate 3 ディープダイブ:複雑なモデルのための高度なテクニック
Copyright 2026 — Viz Read Japanese - AI, Software & Digital Insights. All rights reserved.
Scroll to Top