Skip to content
Viz Read Japanese - AI, Software & Digital Insights Viz Read Japanese - AI, Software & Digital Insights
  • Home

Database Design

Home » Database Design
図書館管理モデルの自動化:Visual Paradigm AIでプロフェッショナルなERDを生成
Posted inAI Database Design

図書館管理モデルの自動化:Visual Paradigm AIでプロフェッショナルなERDを生成

Learn how to generate Entity Relationship Diagrams from text using Visual Paradigm AI. Automate your database design and library management models today.
Posted inAI Database Design

エンティティ関係図(ERD)モデリングに関する包括的なガイド

ERDは、リレーショナルデータベースの設計、データ要件の共有…
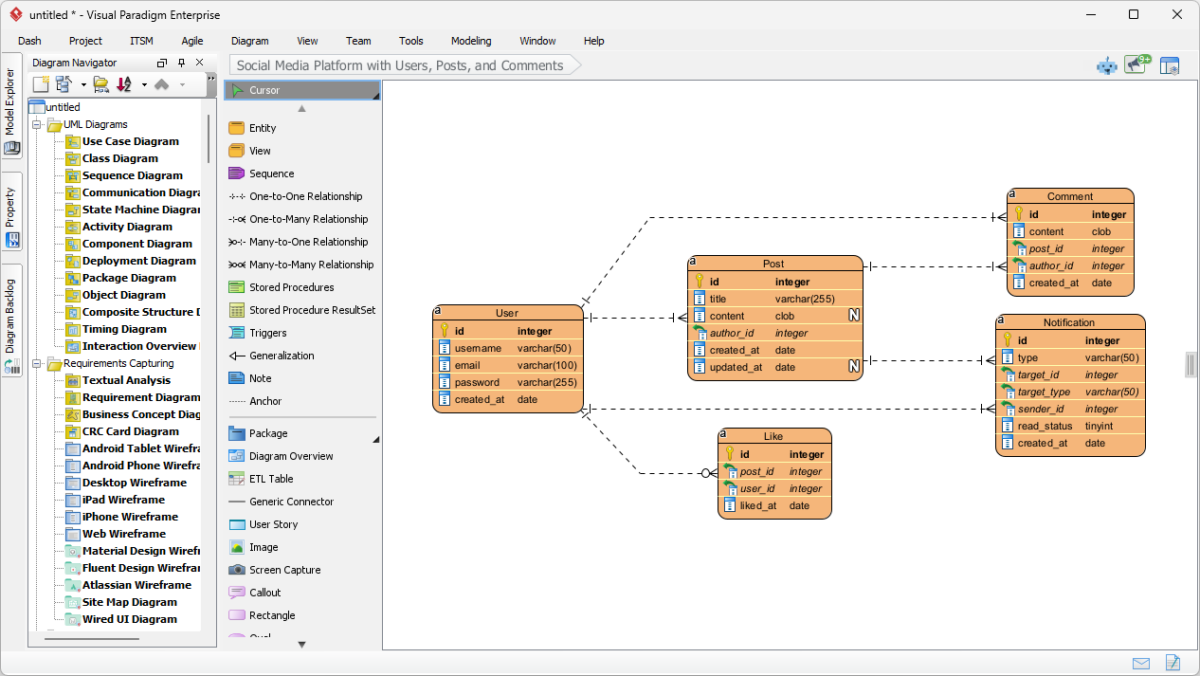
ソーシャルメディアプラットフォームのデータベース設計:Visual ParadigmにおけるAI駆動のERD生成
Posted inAI Database Design

ソーシャルメディアプラットフォームのデータベース設計:Visual ParadigmにおけるAI駆動のERD生成

Learn how to use Visual Paradigm's AI to instantly generate professional ER diagrams for a social media platform database from simple text prompts.
Language
翻訳はみつかりませんでした
カテゴリー
  • Agile
  • AI
  • AI Chatbot
  • AI Image Translator
  • AI Visual Modeling
  • Animation Tool
  • ArchiMate
  • BPMN
  • C4 Model
  • Cloud Architecture Diagram
  • Content & Visual
  • Database Design
  • ERD
  • Flipbook Tool
  • OpenDocs
  • Project Management
  • Scrum
  • Software Development
  • Strategic Analysis
  • TOGAF
  • Uncategorized
  • Unified Modeling Language

Recent Posts

  • チャットからドキュメントへ:Visual ParadigmのAIチャットボットとOpenDocs連携機能の実践レビュー
  • データアーキテクトのためのArchiMate:情報とビジネス目標の整合
  • ArchiMateの理解:基礎から高度なコンセプトまで
  • 強固な基盤の構築:将来の企業アーキテクト向けArchiMate
  • ArchiMate 3 ディープダイブ:複雑なモデルのための高度なテクニック
Copyright 2026 — Viz Read Japanese - AI, Software & Digital Insights. All rights reserved.
Scroll to Top