Posted inArchiMate
ArchiMate for Data Architects: Aligning Information with Business Goals
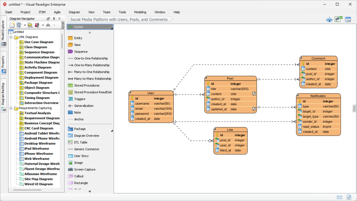
Data is the lifeblood of modern organizations, yet it often flows through silos disconnected from strategic intent. For a Data Architect, the challenge is not merely storing and processing information,…









