Skip to content
Viz Read Simplified Chinese - AI, Software & Digital Insights Viz Read Simplified Chinese - AI, Software & Digital Insights
  • Home

Posts by

Home » Archives for » 第18页
About
使用AniFuzion创作富有觉知的动画故事
Posted inAnimation Tool

使用AniFuzion创作富有觉知的动画故事

Discover how AniFuzion lets you create calming, professional animations for mindfulness without design skills or expensive software.
Posted inAI Visual Modeling

超越草图:为什么休闲型AI在专业视觉建模中失败(以及Visual Paradigm如何解决这一问题)

人工智能在软件架构中的时代 在快速演变的软件工程在快速演变的…
Posted inUncategorized

在Visual Paradigm中升级至AI驱动的建模:全面指南

引言 软件架构和业务流程建模的格局正在经历重大变革。多年来,…
从问题到报告:人工智能如何引导您的用例之旅
Posted inAI Software Development Unified Modeling Language

从问题到报告:人工智能如何引导您的用例之旅

Discover how AI guides your use case journey from problem to report with Visual Paradigm's intelligent development assistant.
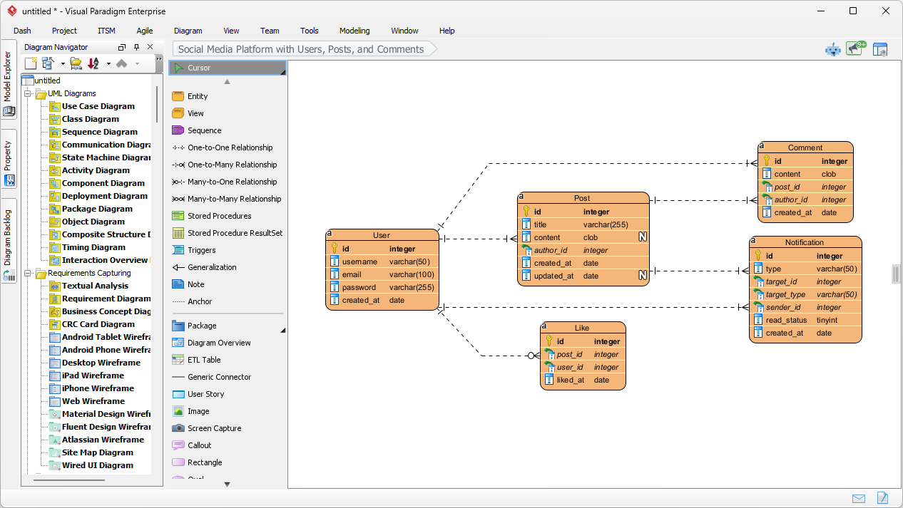
建模社交媒体平台数据库:在Visual Paradigm中实现AI驱动的ERD生成
Posted inAI Database Design

建模社交媒体平台数据库:在Visual Paradigm中实现AI驱动的ERD生成

Learn how to use Visual Paradigm's AI to instantly generate professional ER diagrams for a social media platform database from simple text prompts.
动画化企业风险策略:通过AniFuzion提升商业演示效果
Posted inAnimation Tool

动画化企业风险策略:通过AniFuzion提升商业演示效果

Transform complex risk management data into engaging 3D animations with AniFuzion. Improve corporate communication and stakeholder engagement today.

文章分页

Previous page 1 … 16 17 18
Language
de_DEen_USes_ESfr_FRhi_INid_IDjapl_PLpt_PTru_RUvizh_TW
分类
  • Agile
  • AI
  • AI Chatbot
  • AI Image Translator
  • AI Visual Modeling
  • Animation Tool
  • ArchiMate
  • BPMN
  • Cloud Architecture Diagram
  • Content & Visual
  • Database Design
  • ERD
  • Flipbook Tool
  • OpenDocs
  • Project Management
  • Software Development
  • Strategic Analysis
  • TOGAF
  • Uncategorized
  • Unified Modeling Language

Recent Posts

  • 从聊天到文档:Visual Paradigm AI聊天机器人与OpenDocs集成的实战评测
  • 面向数据架构师的ArchiMate:将信息与业务目标对齐
  • 理解ArchiMate:从基础到高级概念
  • 夯实基础:面向有志于成为企业架构师的Archimate
  • ArchiMate 3 深度解析:复杂模型的高级技术
Copyright 2026 — Viz Read Simplified Chinese - AI, Software & Digital Insights. All rights reserved.
Scroll to Top