चैट से दस्तावेज़ीकरण तक: विजुअल पैराडाइम के AI चैटबॉट से ओपनडॉक्स इंटीग्रेशन का हाथ से जांच

परिचय वर्षों तक दस्तावेज़ीकरण उपकरणों के परीक्षण करने वाले एक तकनीकी लेखक और प्रणाली विश्लेषक के रूप में, मैंने ‘AI-संचालित’ दावों के प्रति संदेह करना शुरू कर दिया है जो…

एआई और रचनात्मक प्रेरणा के अपघटन: जोखिम और अवसर

परिचय: कृत्रिम बुद्धिमत्ता के युग में रचनात्मक आवश्यकता रचनात्मकता को लंबे समय से मानव अभिव्यक्ति का रत्न माना जाता रहा है—एक विशिष्ट रूप से व्यक्तिगत, भावनात्मक रूप से प्रेरित और…

रचनात्मकता का विरोधाभास: AI नवाचार को कैसे प्रेरित करता है और कैसे नष्ट करता है

सारांश: जैसे-जैसे जनरेटिव कृत्रिम बुद्धिमत्ता सृजनात्मक अर्थव्यवस्था के हर क्षेत्र में फैल रही है, हम एक मोड़ पर खड़े हैं। इस तकनीक का वादा है कि रचना को लोकतांत्रित किया जाएगा…

समीक्षा: क्या एक मशीन मूलभाव से बन सकती है? एआई युग में रचनात्मकता का भविष्य

विषय: कृत्रिम बुद्धिमत्ता, मन के दर्शन और कलात्मक उत्पादन का प्रतिच्छेदन स्थिति: वर्तमान चर्चा और विषयवस्तु विश्लेषण निर्णय: रचनात्मकता की परिभाषा में एक पैराडाइम बदलाव, जो उत्पादन से चयन. 1. परिचय: सिलिकॉन में चिंगारी प्रश्न “क्या…

रचनात्मक संकट: जब एआई रचना को बहुत आसान बना देता है

एक ऐसी दुनिया में जहां एक शानदार कृति सेकंडों में उत्पन्न की जा सकती है, क्या हमने अनजाने में अर्थ की मौत का इंजीनियरिंग कर दी है? कल्पना कीजिए कि…

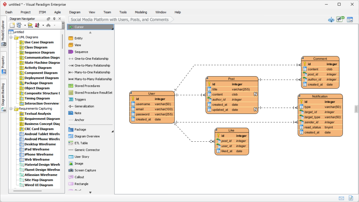
जब एआई प्रोटोटाइप बनाता है, तो अभी भी आर्किटेक्चर डायग्राम की जरूरत किसे होती है?

सॉफ्टवेयर विकास की गति अब बिल्कुल बदल गई है।जनरेटिव एआई के साथ, एक प्रोडक्ट मैनेजर एक फीचर का वर्णन कर सकता है और सेकंडों में एक कार्यात्मक रिएक्ट कंपोनेंट प्राप्त…

दृश्य मॉडलिंग का पुनरुत्थान: एआई ने अंततः यूएमएल और आर्कीमेट को फिर से आकर्षक बना दिया

दो दशकों तक, यूएमएल और आर्कीमेट को सॉफ्टवेयर विकास के 'सब्जियों' के रूप में माना जाता था—आपके लिए अच्छे, लेकिन दर्दनाक रूप से बोरिंग। जनरेटिव एआई ने स्थिति को बदल…

🏗️ फेंक देने वाले कोड से टिकाऊ डिज़ाइन तक

एजेंटिक AI युग में मॉडलिंग का छिपा हुआ मूल्य प्रचार: “AI अब कोड लिखता है, इसलिए आर्किटेक्चर का महत्व नहीं रहा।” वास्तविकता: “AI अब कार्रवाई करता है, इसलिए आर्किटेक्चर का महत्व कभी…

ArchiMate पुराना नहीं हुआ है — यह AI के एंटरप्राइज बैकबोन में विकसित हो रहा है

अफवाहों का बाजार तेज है।किसी भी टेक कॉन्फ्रेंस या सीआईओ की रणनीति सत्र में प्रवेश करें, और आप फुसफुसाहट सुनेंगे:“एंटरप्राइज आर्किटेक्चर बहुत धीमा है। ArchiMate सिर्फ डॉक्यूमेंटेशन के लिए डॉक्यूमेंटेशन…

एमवीपी के बाहर: जटिल प्रणालियों के लिए मानव-निर्देशित दृश्य नक्शे क्यों अभी भी आवश्यक हैं

गति आपको शुरुआती रेखा तक पहुंचाती है। स्पष्टता आपको फिनिश लाइन तक पहुंचाती है। आधुनिक तकनीकी दुनिया में, यह नियम व्यापक रूप से फैला हुआ है: “तेजी से आगे बढ़ो और…