Опубликовано вAI Database Design
Автоматизация моделей управления библиотекой: создание профессиональных диаграмм ERD с помощью AI Visual Paradigm
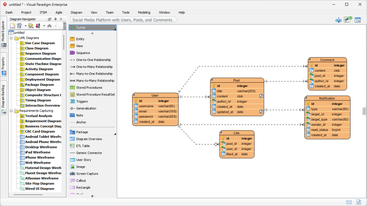
Learn how to generate Entity Relationship Diagrams from text using Visual Paradigm AI. Automate your database design and library management models today.

