Posted inERD
7 डेटाबेस को तोड़ने वाली ERD गलतियाँ (और उनसे बचने के तरीके)
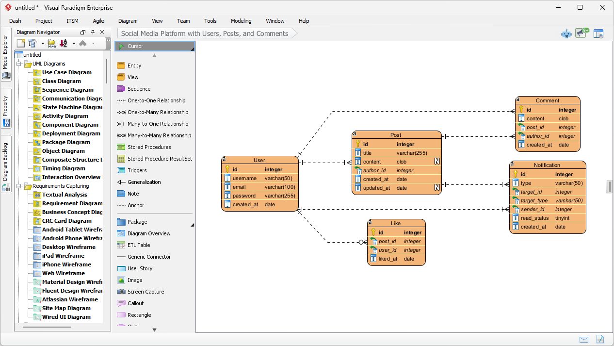
किसी भी विश्वसनीय सॉफ्टवेयर सिस्टम की आधारशिला को मजबूत डेटा संरचना डिज़ाइन करना है। एक एंटिटी रिलेशनशिप डायग्राम (ERD) डेटा के संग्रह, जोड़े और प्राप्ति के तरीके के लिए ब्लूप्रिंट…












